|
<< Hier KLicken um eine Inhaltsübersicht anzuzeigen >> Navigation: Finanzbuchhaltung > Stammdaten > Basisdaten > Teilzahlungsmanagement > Arbeiten mit Teilzahlungen > Teilzahlungen erstellen und drucken |
So vereinbaren Sie Teilzahlungen für einen bestimmten OP:
| 1. | Um einen OP in Teilzahlungsbeträge umzuwandeln, klicken Sie im Hauptmenü der Finanzbuchhaltung mit der Maus auf "Finanzbuchhaltung > OP-Verwaltung". |

Das Programm öffnet die OP-Verwaltung für Personenkonten.

Wählen Sie hier das gewünschte Personenkonto aus und drücken Sie [RETURN] oder klicken Sie auf den Button <OP-Bearbeiten>.
Das Programm öffnet die adressbezogene OP-Verwaltung, in der die Ops des ausgewählten Kunden aufgelistet werden.

| 3. | Markieren Sie den Offenen Posten, für den Teilzahlungen vereinbart und gebucht werden sollen und klicken Sie anschließend mit der Maus auf den Button <OP Bearbeiten>. |
4. Wählen Sie im sich öffnenden Dropdownmenü den Menüpunkt "Teilzahlung vereinbaren" und bestätigen Sie die Abfrage, ob der Offene Posten in Teilzahlung umgewandelt werden soll, mit <Ja>.

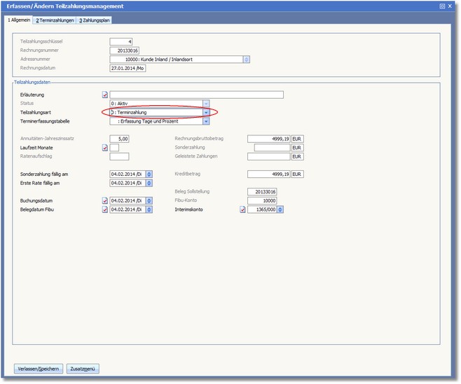
Das Programm öffnet den Dialog "Erfassen/Ändern" Teilzahlungsmanagement.

| 4. | Wählen Sie die gewünschte Teilzahlungsart (Terminzahlung, Annuitätenzahlung oder Ratenzahlung) und ergänzen Sie die Daten in den entsprechenden Feldern. |
| 5. | Drücken Sie den Button <Verlassen/Speichern>, um die Umwandlung des Offenen Postens in Teilzahlungen zu starten. |
| 6. | Beantworten Sie die Frage, ob tatsächlich Teilzahlungs-Ops erstellt werden sollen, mit einem Klick auf den Button <JA>. |
Das Programm gleicht den „Offenen Posten" über das Interimskonto aus und generiert gemäß der eingetragenen Laufzeit (Anzahl Monate, Anzahl Teilzahlungstermine) neue „Offene Posten".
Anmerkung:
Terminzahlungen müssen vollständig und korrekt aufgeteilt sein, damit Sie den Dialog verlassen oder die Umwandlung starten können.
So drucken Sie die Teilzahlungsvereinbarung aus:
Um dem Kunden die einzelnen Teilzahlungsbeträge schriftlich mitzuteilen, können Sie die Teilzahlungsvereinbarung ausdrucken. Gehen Sie bitte wie folgt vor:
| 1. | Wählen Sie in der OP-Bearbeiten-Tabelle einen Teilzahlungs-OP aus. |
| 2. | Klicken Sie mit der Maus auf den Button <Teilzahlungsplan drucken>. |
Das Programm öffnet den Druckdialog zum Ausdruck des Zahlungsplanes für den gewählten „Offenen Posten".